
В этой статье:
1. Значение рестейкинга для экосистемы Ethereum
2. Почему это не подходит для Solana?
3. Разнообразие подходов
4. Возможности и барьеры для рестейкинга Solana
Запуск EigenLayer и появление концепции рестейкинга являются одними из важнейших вех для Ethereum с момента перехода блокчейна на алгоритм достижения консенсуса Proof-of-Stake. Изначально рестейкинг появился именно в этой экосистеме, однако со временем аналогичные проекты начали появляться и в других сетях — в Solana пионером направления стал протокол Solayer, запущенный 31 мая.
Редакция Incrypted разобралась, какие протоколы работают над реализацией рестейкинга в экосистеме Solana, чем они отличаются от EigenLayer и его конкурентов, а также почему, то что подходит для Ethereum, может не принести столь ощутимой пользы другим сетям.
Значение рестейкинга для экосистемы Ethereum
Лидирующим протоколом рестейкинга в сети Ethereum является EigenLayer — это первый и крупнейший по объему заблокированного капитала (TVL) проект, фактически положивший начало этой концепции. На момент написания TVL платформы оценивается в 4,7 млн ETH, при этом учитываются как нативный эфириум, так и токены ликвидного стейкинга. В абсолютном выражении это составляет около 15% от общего объема криптовалюты в стейкинге.
Несмотря на то, что полноценный запуск EigenLayer состоялся в апреле 2024 года, спрос на услуги рестейкинга в экосистеме Ethereum обозначился раньше — по мере роста числа сетей второго уровня и распространения модульной архитектуры среди инфраструктурных проектов, предусматривающих использование активно проверяемых сервисов (AVS).
Судя по перечню подключенных AVS, EigenLayer органично дополняет этот подход. Так, на момент написания из 17 представленных на сайте проектов по крайней мере 11 тем или иным образом относятся к рынку модульных решений. Еще несколько платформ сопроцессоров косвенно способствуют развитию L2-сетей на базе доказательств с нулевым разглашением, предоставляя услуги по генерации последних.
Таким образом EigenLayer предоставляет сравнительно недорогой и простой способ повысить безопасность многочисленных решений второго уровня, а также модулей доступности данных и других протоколов. Большая часть из них непосредственно не относится к сети Ethereum и нуждается в собственном слое безопасности для надлежащей работы.

AVS, использующие услуги операторов EigenLayer. Данные: EigenLayer.
Почему это не подходит для Solana?
На первый взгляд перенос примитива рестейкинга в сеть Solana кажется логичным. Особенно после того, как платформы ликвидного стейкинга смогли быстро получить широкое распространение и способствовали «ренессансу» экосистемы.
Однако существует ряд технических и концептуальных различий между Ethereum и Solana, которые не позволяют просто скопировать код EigenLayer, адаптировать его для SVM и получить такой же «взрывной» эффект.
Так, Solana изначально задумана как масштабируемая сеть с высокой пропускной способностью и некоторыми компромиссами в отношении децентрализации. Весь же «модульный» нарратив в Ethereum, проекты которого являются основным потребителем услуг EigenLayer, возник для преодоления технических ограничений попросту отсутствующих у Solana.
Именно поэтому нет сетей второго уровня, сайдчейнов, парачейнов или каких-либо других «надстроек» для Solana. Эта инфраструктура остается монолитной, предоставляя разработчикам доступную и масштабируемую инфраструктуру, не нуждающуюся в решениях за пределами основного блокчейна.
С учетом этой особенности возникает вопрос — кто будет использовать услуги рестейкинга в этой экосистеме? Большая часть продуктов на базе Solana является пользовательскими приложениями, которые не столь остро нуждаются в собственной сети валидаторов.
Менее значимой, но все же важной деталью, может являться и механизм консенсуса. В отличие от Ethereum, Solana использует delegated Proof-of-Stake (dPoS). В этом случае шансы валидатора быть выбранным для включения транзакций в блок напрямую зависят от количества застейканных SOL, тогда как в сети Ethereum существует стандартное требование к стейкинговому депозиту (32 ETH) и, соответственно, все узлы формально равны. Это стоит учитывать при трансляции безопасности на сторонние проекты.
Из-за этих особенностей концепция требует адаптации для эффективного применения в Solana и разработки продуктов, соответствующих потребностям рынка.
Разнообразие подходов
Поскольку рестейкинг — сравнительно молодой нарратив для экосистемы Solana, на момент написания в этом направлении работает сравнительно небольшое число проектов и еще меньше из них имеет работающие продукты. Однако уже сейчас можно отметить, что команды по-разному подходят к преодолению различных препятствий, что принципиально отличается от Ethereum, где доминирующее видение задано EigenLayer.
Эндогенные AVS от Solayer
Одним из пионеров рестейкинга в сети Solana являются разработчики протокола Solayer, поддерживаемые Binance Labs. На момент подготовки материала это единственный проект с работающим продуктом — платформу запустили 31 мая. К 23 августа в смарт-контрактах Solayer заблокировано уже более 1,1 млн SOL.

Объем заблокированных активов в смарт-контрактах Solayer. Данные: DeFiLlama.
Основным отличием Solayer, на котором акцентируют внимание разработчики, является его эндогенность, то есть направленность на протоколы «внутри» сети. Этим он отличается от EigenLayer, обслуживающего в первую очередь «экзогенные» продукты вроде L2-блокчейнов и кроссчейн-протоколов. Тем самым команда фактически расширяет понятие AVS, включая в него пользовательские приложения вроде децентрализованных бирж.

Отличия между Solayer и EigenLayer. Данные: Solayer.
Это принципиально иная архитектура, которая рассматривает рестейкинг скорее в контексте скорости обработки транзакций, чем безопасности. Суть модели Solayer в том, что пользователи размещают застейканные токены в определенных приложениях. Последние делегируют привлеченные активы валидаторам Solayer, которые взаимодействуют напрямую с уровнем консенсуса Solana и предоставляют своим «клиентам» приоритетное место в блоке при обработке транзакций.
Сам Solayer при этом является своеобразным рынком, на котором приложения могут «оплатить» дополнительные мощности для обработки транзакций при помощи привлеченных в рамках рейтсейкинга активов.

Общая схема работы Solayer. Данные: Solayer.
Другой особенностью протокола является использование архитектуры dPoS, в которой вероятность выбора валидатора в качестве создателям блоков зависит от количества удерживаемых токенов. На основе этого критерия Solayer присваивает узлам параметр особый параметр (stake-weighted quality of service; swQoS), позволяя участникам с более высоким его значением обрабатывать больше транзакций.

Схема работы валидаторов на основе swQoS. Данные: Solayer.
На момент написания пользователи могут заблокировать в протоколе SOL, а также токены крупных поставщиков ликвидного рестейкиннга вроде bSOL, mSOL, jitoSOL и INF. Кроме того, 15 августа команда объявила о партнерстве с Bonk, AltLayer, SonicSVM и Hashkey, которые смогут воспользоваться услугами валидаторов Solayer в качестве AVS и привлекать активы пользователей.
Примечание: в технической документации команда отметила, что в будущем активы пользователей будут задействованы и для обеспечения безопасности экзогенных AVS — по аналогии с EigenLayer. Однако когда именно будут реализованы эти функции, неизвестно.
Инструментальный подход Jito
Jito — крупнейший сервис ликвидного стейкинга в сети Solana, возглавивший LST-нарратив в этой экосистеме, что позволило ему привлечь порядка $1,8 млрд ликвидности. В июле 2024 года проект представил собственное решение для ликвидного рестейкинга.

Объем заблокированных активов в смарт-контрактах Jito. Данные: DeFiLlama.
В отличие от Solayer или EigenLayer, предоставляющих пользователям готовый продукт в формате «стейкинг-как-услуга», Jito предлагает разработчикам набор инструментов для развертывания и настройки собственного уровня безопасности. Инфраструктура проекта состоит из двух основных модулей:
- протокол рестейкинга. Упрощает интеграцию сторонних валидаторов для защиты AVS и позволяет настроить параметры уровня безопасности, например, установить особенности слэшинга. Этот модуль также отвечает за развертывание узлов и координацию взаимодействий между их операторами и AVS;
- хранилища токенов. Позволяют проектам создавать собственные токены ликвидного рестейкинга и поддерживают все активы стандарта SPL. Стоит отметить, что подобную возможность в середине августа анонсировал и EigenLayer.
Совместно эти модули позволяют команде быстро интегрировать дополнительный слой безопасности для проекта и сократить расходы на развертывание и обслуживание собственной сети валидаторов.

Обеспечение безопасности AVS с использованием инструментов Jito. Данные: Jito.
Однако на момент написания ориентированные на рестейкинг контракты Jito находятся на этапе тестирования и не развернуты в основной сети, поэтому пока сложно оценить реальный спрос на эти инструменты и их эффективность.
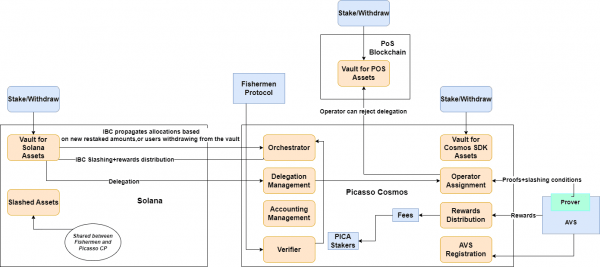
Межсетевой рестейкинг от Picasso
Picasso — это сеть в экосистеме Cosmos, на основе которого развернут омничейн-протокол рестейкинга с поддержкой большинства крупных блокчейнов, включая Solana и Ethereum. В качестве основы для построения межсетевой инфраструктуры проект использует Cosmos IBC.
Разработчики Picasso указывают, что основной проблемой EigenLayer является замкнутость на экосистему Ethereum, что ограничивает возможности операторов рестейкинга, поскольку AVS и в других блокчейнах. Чтобы преодолеть это ограничения, команда создает сеть IBC-мостов, позволяющих проектам из совместимых сетей пользоваться услугами валидаторов, даже если они развернуты в другом блокчейне.

Общая архитектура платформы Picasso. Данные: Picasso.
Взаимодействие между основными участниками платформы, включая правила слэшинга, порядок оплаты услуг валидаторов и перечень поддерживаемых активов устанавливается смарт-контрактами Picasso. При этом протокол не устанавливает минимальные технические требования для валидаторов, предоставляя AVS самостоятельно выбирать узлы для подключения.
На момент написания разработчики Picasso успешно развернули мост в Solana — пользователи уже могут рестейкать SOL и некоторые LST-токены, а также участвовать в геймифицированной кампании проекта на платформе Mantis. Кроме того, протокол поддерживает опцию делегирования активов конкретным валидаторам, а в будущем команда должна реализовать систему хранилищ, которые поэтапно позволят расширить число поддерживаемых токенов.

Взаимодействие валидаторов Solana со смарт-контрактами Picasso. Данные: Picasso.
На 2024 год также запланирована интеграция с экосистемой Ethereum, однако мост для этого направления все еще работает в ограниченном режиме и пока не поддерживает функцию рестейкинга.
Уровень безопасности Cambrian
Cambrian предлагает создать модульный уровень безопасности, который позволит AVS использовать узлы для защиты промежуточного программного обеспечения (middleware). Как и в EigenLayer, в Cambrian под этим термином понимают дополнительный уровень безопасности, который может использоваться, например, в оракулах, RPC и многосторонних вычислениях (MPC).

Общая архитектура протокола рестейкинга Cambrian. Данные: Cambrian.
Проще говоря, Cambrian — это дополнительный уровень безопасности для приложений, к которому подключаются:
- стейкеры, делегирующие свои активы определенным операторам;
- операторы — владельцы узлов, являющиеся одновременно валидаторами Solana;
- AVS — сервисы, нуждающиеся в обеспечении безопасности собственного промежуточного ПО.
Смарт-контракты протокола организуют согласованное взаимодействие всех участников сети, подбирая для обслуживания AVS наиболее соответствующие по техническим параметрам узлы, гарантируя последним оплату за их работу и распределяя заблокированные активы между операторами в соответствии с указаниями пользователей.
Однако на момент написания Cambrian все еще не запущен в основной сети, что не позволяет оценить основные конкурентные преимущества и особенности работы протокола.
Примечательно, что все перечисленные выше проекты анонсировали или уже развернули программы привлечения пользователей на основе поинтов. Во время «ренессанса Solana» весной 2024 года именно эти поощрения стали одним из ключевых драйверов роста протоколов ликвидного стейкинга и позволили привлечь капитал в экосистему. Не исключено, что в этот раз они также смогут привлечь внимание аудитории, особенно на фоне распределения токенов EigenLayer.
Возможности и барьеры для рестейкинга Solana
Ключевым аргументом в пользу концепции рестейкинга Solana является большой объем заблокированных в стейкинге SOL — порядка 82% против около 25% у Ethereum. Это один из самых высоких показателей в индустрии, и с точки зрения сторонников рестейкинга эти активы могли бы использоваться эффективнее, обеспечивая безопасность AVS.
Если учесть, что предоставление «консенсуса-как-услуги» предусматривает дополнительные награды от протоколов, можно ожидать высокую заинтересованность со стороны валидаторов. То есть, экосистема Solana, вероятнее всего, обеспечит достаточное предложение для рынка рестейкинга.
Главный же ограничительный фактор — предварительно низкий спрос на подобные услуги. Как уже упоминалось, ключевые AVS в экосистеме Ethereum так или иначе связанные с модульной инфраструктурой, что обусловлено архитектурой блокчейна и безопасностью, как главной ценностью сообщества. С учетом низкого развития модульного рынка, разработчики LST-протоколов в Solana должны адаптировать концепцию таким образом, чтобы найти потенциальную аудиторию в других сегментах.
Именно по этой причине мы наблюдаем принципиально иной подход Solayer, который не пытается создать дополнительный уровень безопасности, а скорее стремится обеспечить при помощи рестейкинга более высокое качество обслуживания для отдельных приложений, взаимодействуя непосредственно со слоем консенсуса Solana.
Потенциально выигрышной может оказаться и концепция омничейн-рестейкинга Picasso, фактически позволяющая валидаторам Solana продавать свои услуги проектам в других сетях и тем самым расширять доступный рынок AVS.
Как бы там ни было, на момент написания лишь у Solayer есть работающий продукт, поэтому оценивать реальный спрос и влияние рестейкинга в этой экосистеме слишком рано. Более того, если в экосистеме Ethereum EigenLayer сразу выделился как лидер сегмента, установив своего рода стандарт для последующих протоколов рестейкинга, то Solana отличается разнообразием подходов, среди которых пока сложно выделить победителя.
Источник: cryptonews.net
10btc-CoinPulse Ваш профессиональный навигатор на волатильном рынке криптовалют. Мы предоставляем глубокий технический и фундаментальный анализ, актуальные рыночные данные, сигналы и прогнозы. Будьте в курсе всех ключевых событий: хардфорков, обновлений протоколов и изменений в регулировании. Принимайте взвешенные инвестиционные решения с CoinPulse.